This website requires JavaScript.
Explore
Help
Register
Sign in
rayankonecny
/
java-backend
Watch
1
Star
0
Fork
You've already forked java-backend
0
Code
Issues
Pull requests
Projects
Releases
Packages
Wiki
Activity
Actions
b76aa30432
java-backend
/
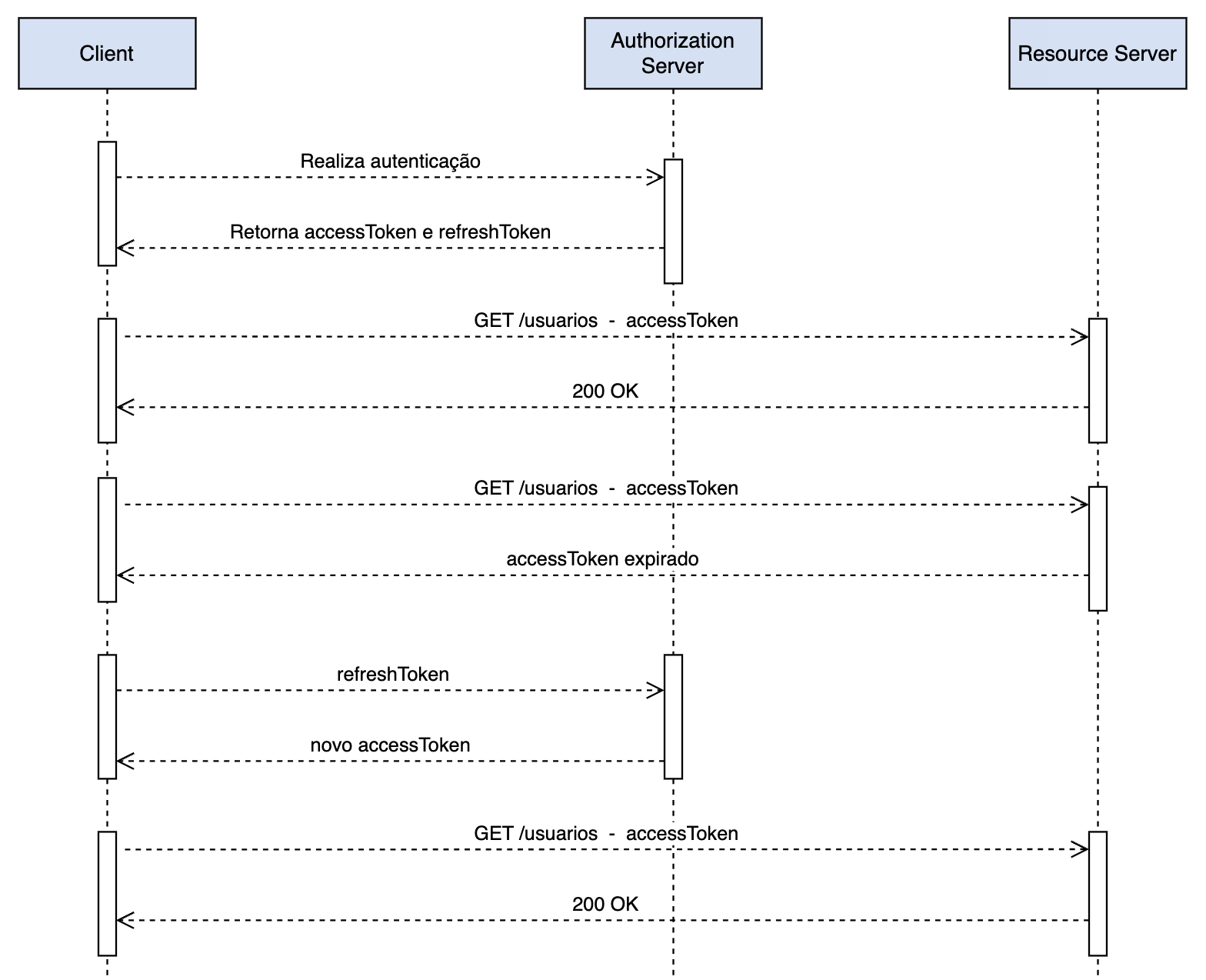
refresh-token-diagram.png
rayankonecny
c2427b8d2e
Upload files to "/"
2025-12-04 00:01:40 -03:00
132 KiB
1568x1274px
Raw
History